KB 38 - ABAP DUMP in /BNWVS/SAPLPARALLEL_PROCESSING
KB 38 (ABAP): ABAP DUMP in /BNWVS/SAPLPARALLEL_PROCESSING
Category: Problem | Priority: High |
|---|---|
Platform: ABAP | Version: 1 from 23.03.2021 |
Description
If you receive the following dump:
Category: ABAP Programming Error
Runtime Errors: UNCAUGHT_EXCEPTION
Exception: /BNWVS/CX_GENERAL_ERROR
ABAP Program: /BNWVS/SAPLPARALLEL_PROCESSING

Cause
Any error in class /bnwvs/cl_config_provider=>load_def is caused by the framework being unable to find configuration in the Group Definition area

Resolution
This can be caused by the cached shared memory area not being up to date. To ensure the cached shared memory area is up-to-date please perform the following steps:
Ensure all 3 PowerConnect jobs are stopped

Clear the shared memory component. Run tcode SHMM and ensure you invalidate the shared memory system wide for all /BNWVS/ memory segments

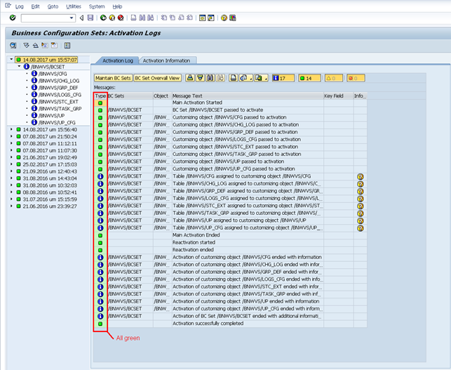
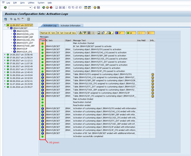
Ensure the BC SET is correctly activated with no errors

Restart the PowerConnect jobs

Ensure the shared memory component is reloaded

Product version
Product | From | To |
PowerConnect [NW,S4HANA,S4HANA Cloud] | [Affected version from] | [Affected version to] |
[SAP product version]
Product | Component | From | To |